Mappings of constant values
This section explains an additional function of the editor. It is possible to assign constant values a variable's value or special values (*VALUE) to target fields. Constant values are almost required when mapping from DB to EDIFACT, if the point is to give the value of a target field the correct qualifier for it's corresponding qualifier field directly.
Example to demonstrates the function:
Schritt 1:
A source field is joined with two target fields
Schritt 2:
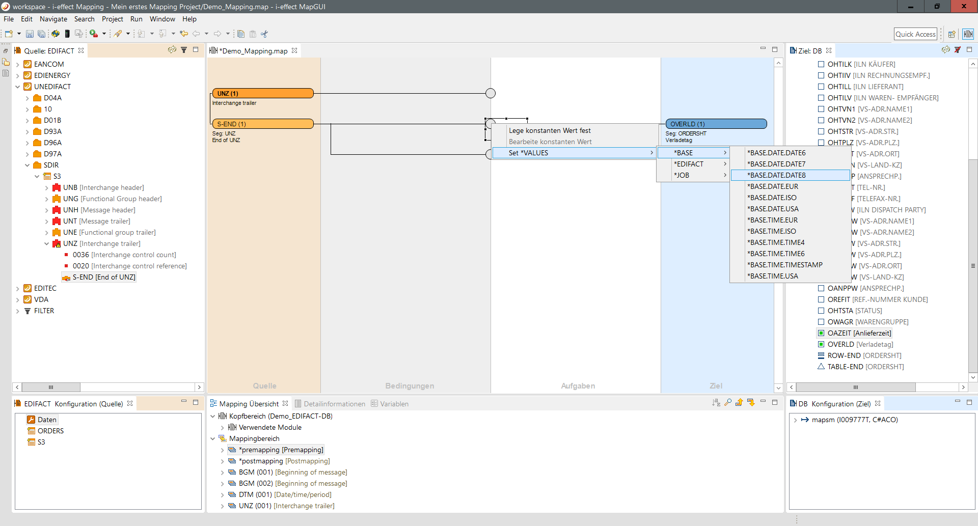
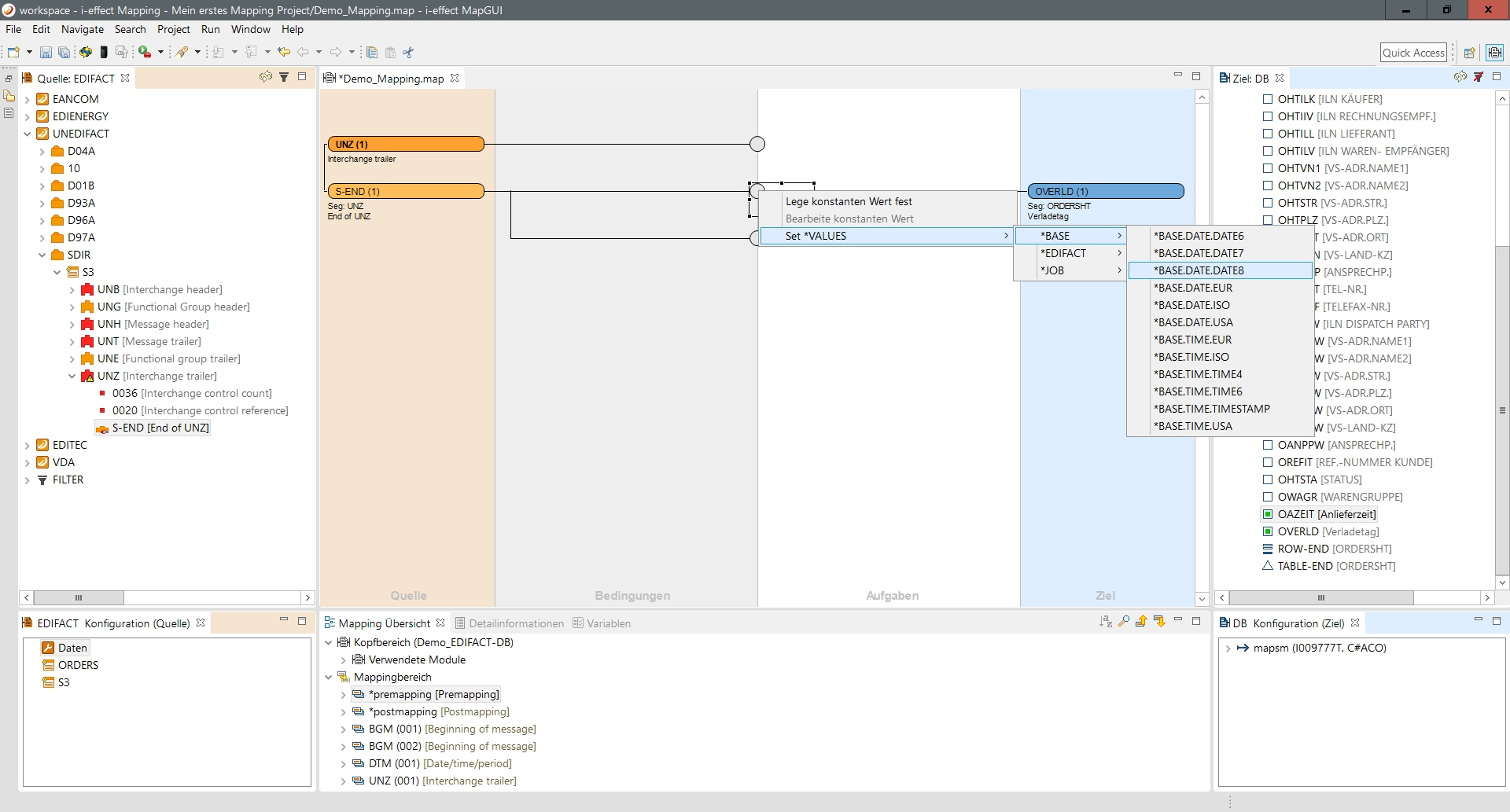
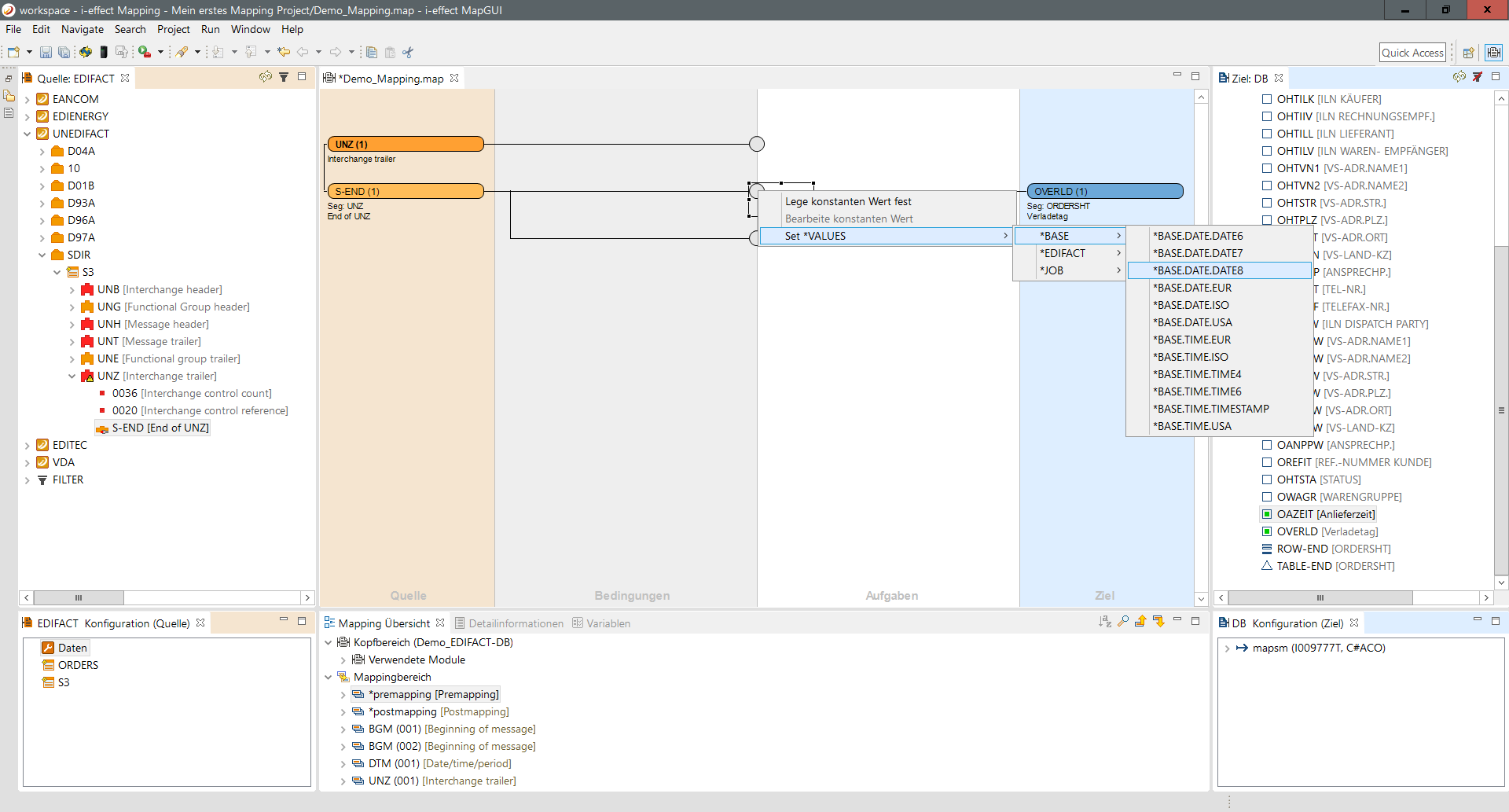
Now the two compounds special *VALUES are assigned. Right clicking on the intermediate filed opens a context menu from which a constant value can be set. Selecting Set *VALUES displays the available groups of *VALUES. *BASE is selected in order to map the current date into the target field. The VALUE BASE.DATE8 is selected in this group; it returns that current in date in this format: CCJJMMTT.
Schritt 3:
The way the intermediate field is rendered show whether the target in a mapping contains a constant value and not the source value. If the field is grey with a black dot, it has been assigned a concrete/constant value.
Schritt 4:
Constant/concrete value assignment can be deleted by right clicking on the field and selecting delete constant value. The intermediate field changes color to blue and the connection line is continuous again.