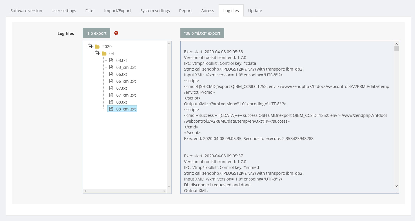
Log-files

All available log data are listed here sorted by date. Both the normal log files and logs of the XML toolkit, which are in a separate file with the suffix _xml, are displayed. The logs can be exported via the buttons individually as a TXT file, or all together with the folder structure as ZIP.
Support request
In case of a support request these files need to be attached to a support inquiry. The best way is to create a ticket via the helpdesk, then all required files will be sent automatically.