Mappen von konstanten Werten
Es besteht die Möglichkeit, Zielfeldern konstante Werte zuzuweisen bzw. den Wert von Variablen oder Sonderwerten (*WERT). Vor allem bei einem Mapping von z.B. DB nach EDIFACT ist die Verwendung von Konstanten fast schon zwingend erforderlich, wenn es darum geht, einem Wert für ein Zielfeld auch gleich den passenden Qualifier für sein korrespondierendes Qualifier-Feld mitzugeben.
Beispiel zur Demonstration der Funktion:
Schritt 1:
Eine Quell-Feld wird mit zwei Ziel-Feldern verbunden
Schritt 2:
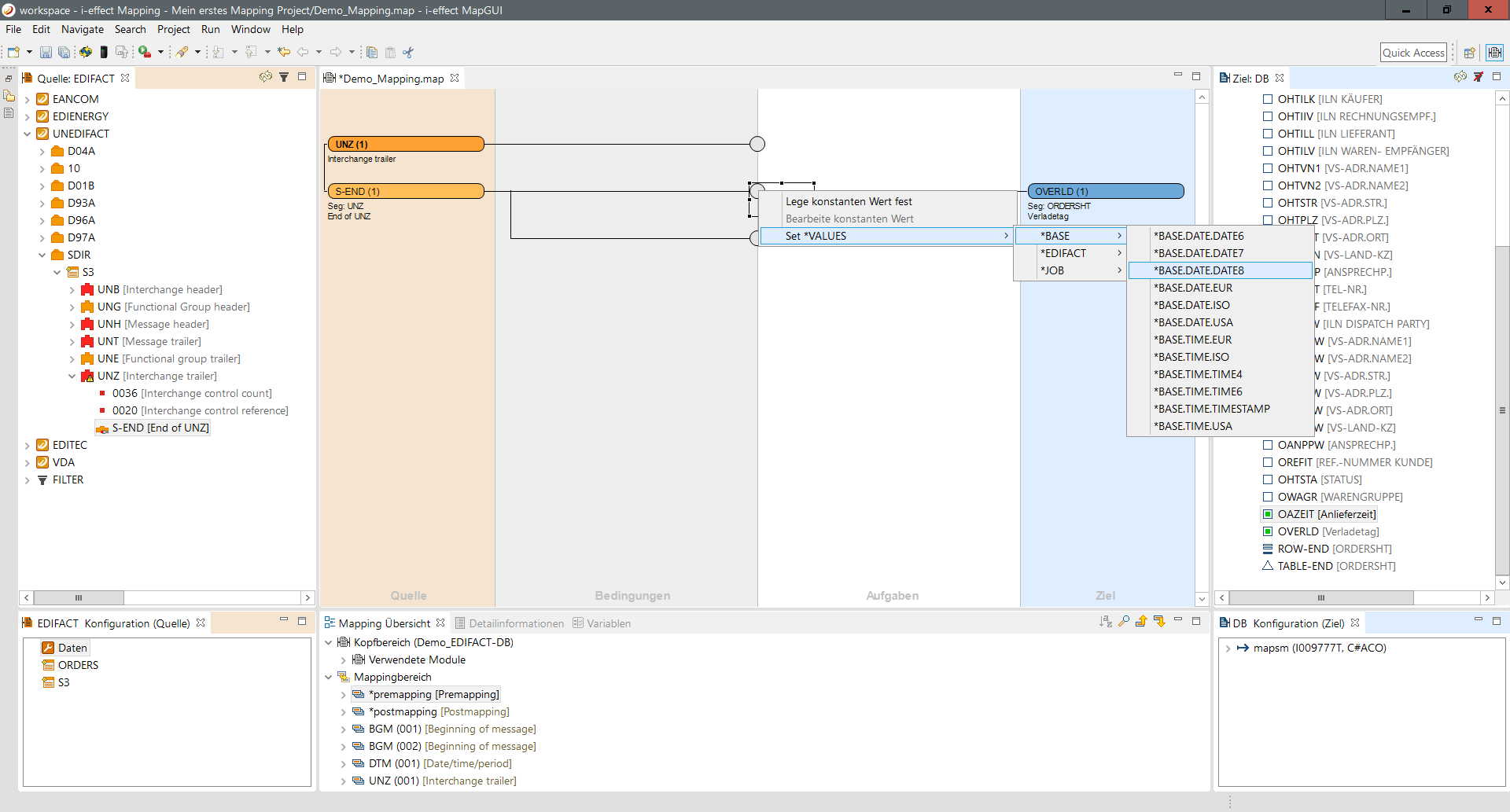
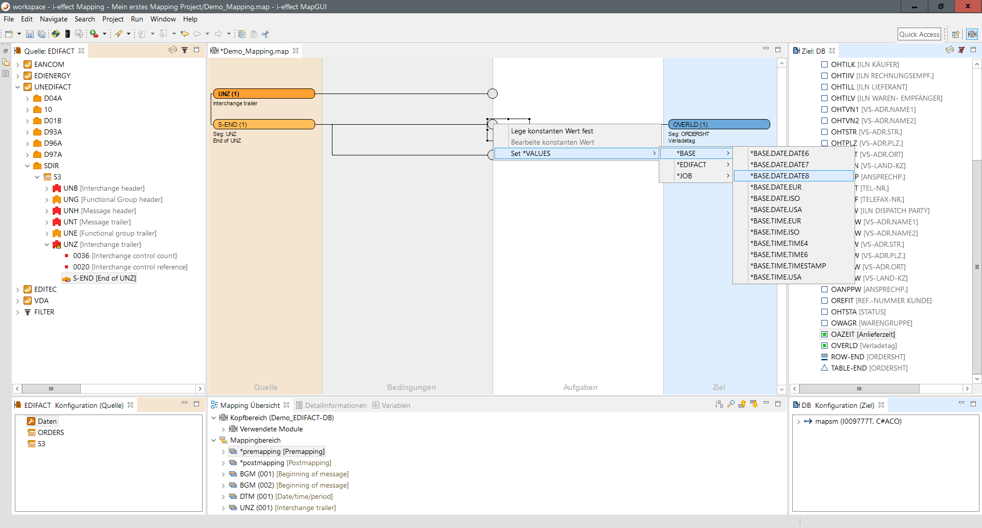
Nun werden den beiden Verbindungen Spezial *WERTE zugewiesen. Mit einem rechten Mausklick auf das verbindende Zwischenfeld öffnet sich das Kontextmenü mit dem Eintrag einen konstanten Wert setzen zu können. Die Auswahl von Set *VALUES zeigt die verfügbaren Gruppen von *WERTEN an. Da wir das aktuelle Datum in das Zielfeld mappen wollen, wird die Gruppe *BASE gewählt. Aus dieser Gruppe der WERT BASE.DATE8, der das aktuelle Datum im Format CCJJMMTT zurückliefert. 
Schritt 3:
Das in einem Mapping dem Ziel ein konstanter Wert und nicht der Wert der Quelle zugewiesen wird, erkennt man an der Darstellung des Zwischenfeldes. Ist das Feld grau und mit einem schwarzen Punkt versehen, handelt es sich um eine konkrete/konstante Wertzuweisung.
Schritt 4:
Eine konstante/konkrete Wertzuweisung wird über einen rechten Mausklick auf das Feld mit Auswahl von Lösche konstanten Wert gelöscht. Das Zwischenfeld wechselt seine Farbe auf blau und die Verbindungslinie ist wieder durchgezogen.