Skip to main content
Skip table of contents

Der Mapping-Editor

Der Mapping-Editor teilt sich in verschiedene Bereiche auf, die im Folgenden erläutert werden.

Der Editor teilt sich im Wesentlichen in 4 Bereiche:

  1. Quelle (1)
  2. Bedingungen (2)
  3. Aufgaben (3)
  4. Ziel (4)

Quelle (1)

Der Quellbereich 1 nimmt Elemente aus der Quellsicht auf, deren Werte in entsprechende Zielfelder zu mappen sind. Der Editor nimmt nur Elemente, die zu einer Gruppe gehören (z.B. alle Datenelemente des DTM-Segments, bzw. alle Spalten einer Tabelle) in einer Übersicht auf. Der Editor erkennt, ob ein Element zu einer Gruppe gehört, und bietet bei einem Drop des Elements in den Quellbereich ein Kontextmenü an: Ein Element kann einer Gruppe hinzugefügt werden oder zu einem neuen Mapping in einer neuen Übersicht führen.

Schritt 1:

Ziehen Sie ein Feld in den Quellbereich des Mapping-Editors:

Schritt 2:

Entscheiden Sie nun ob Sie das Objekt der Gruppe hinzufügen oder ein neues Feld Mapping erzeugen möchten.


Schritt 3:

Wenn Sie es hinzufügen wird das Objekt dem aktuellem Mapping-Bereich hinzugefügt.

Schritt 4:

Wenn Sie es einer neuen Gruppe zuordnen wird in der Mapping Übersicht eine neue Gruppe erzeugt:

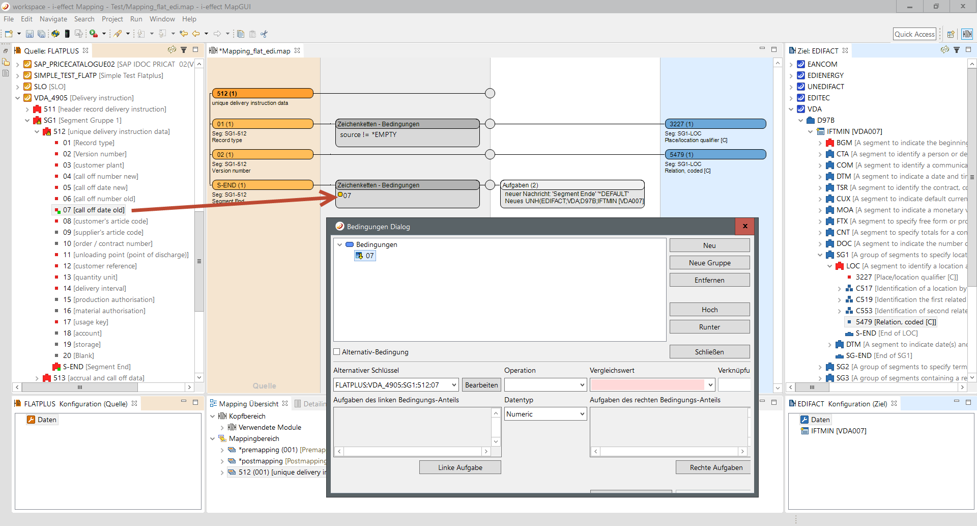
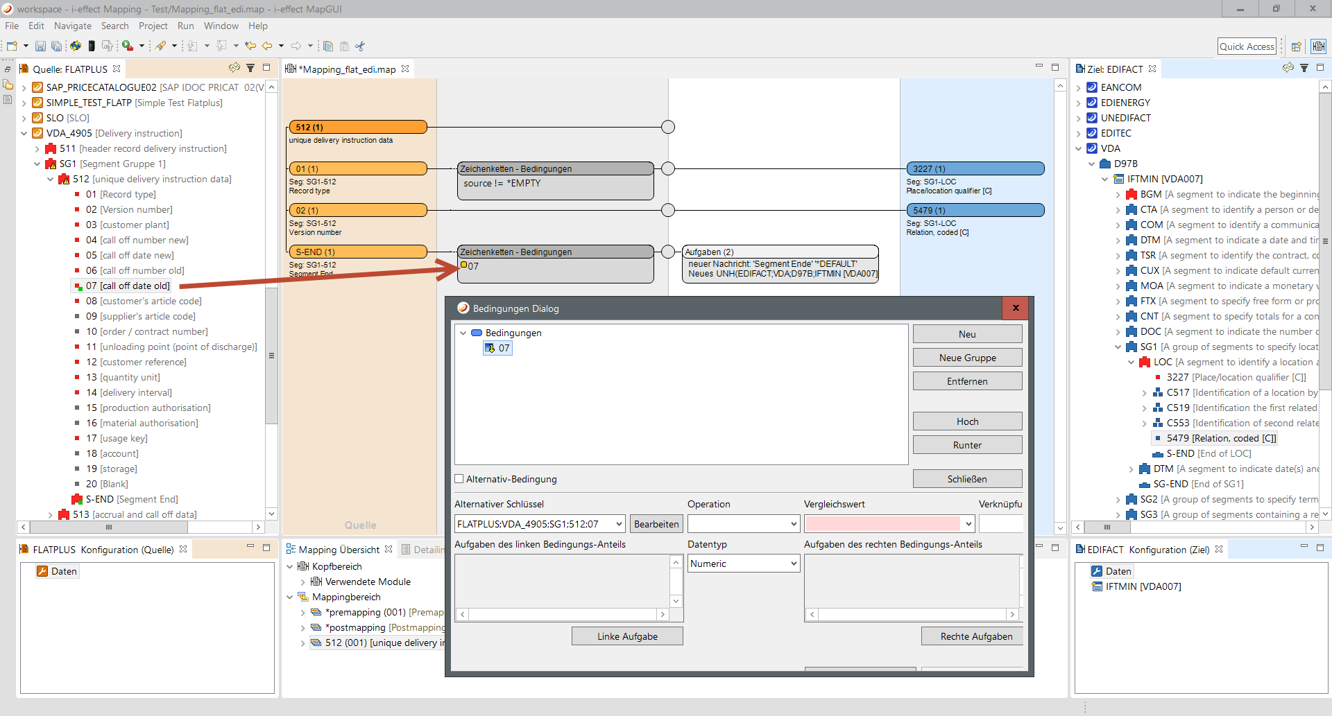
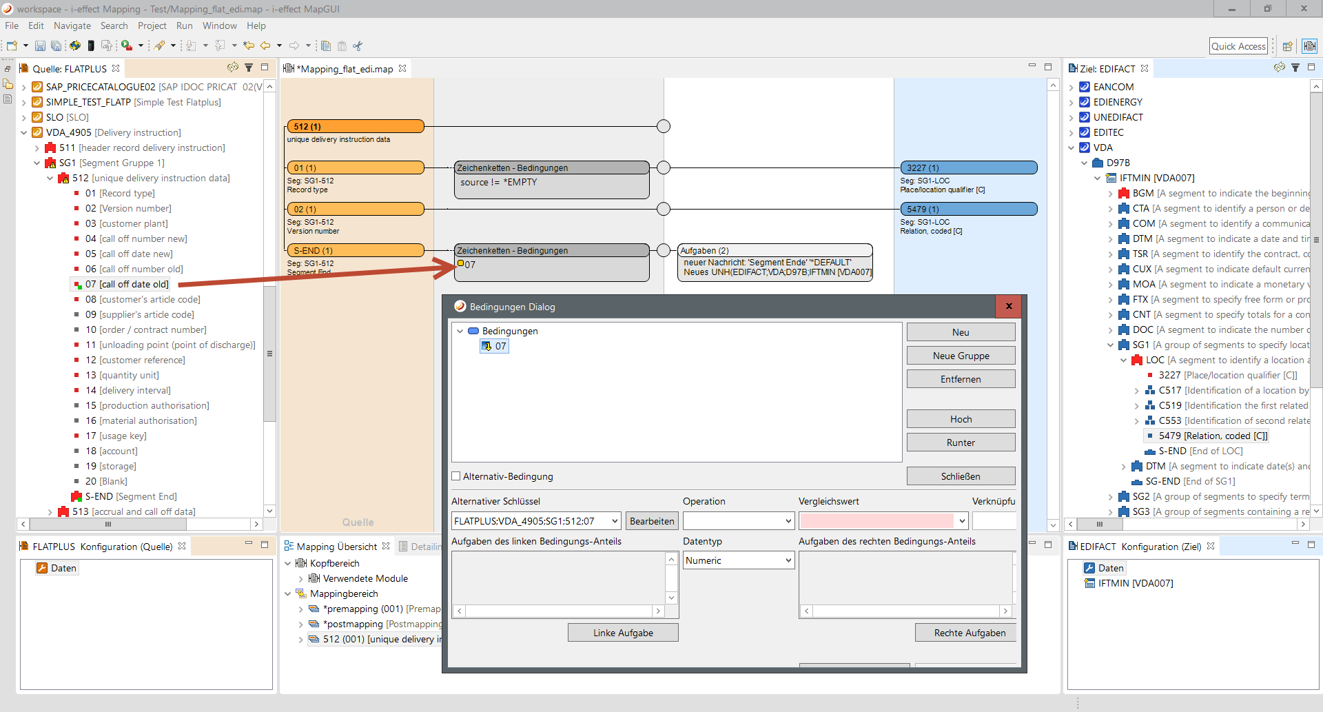
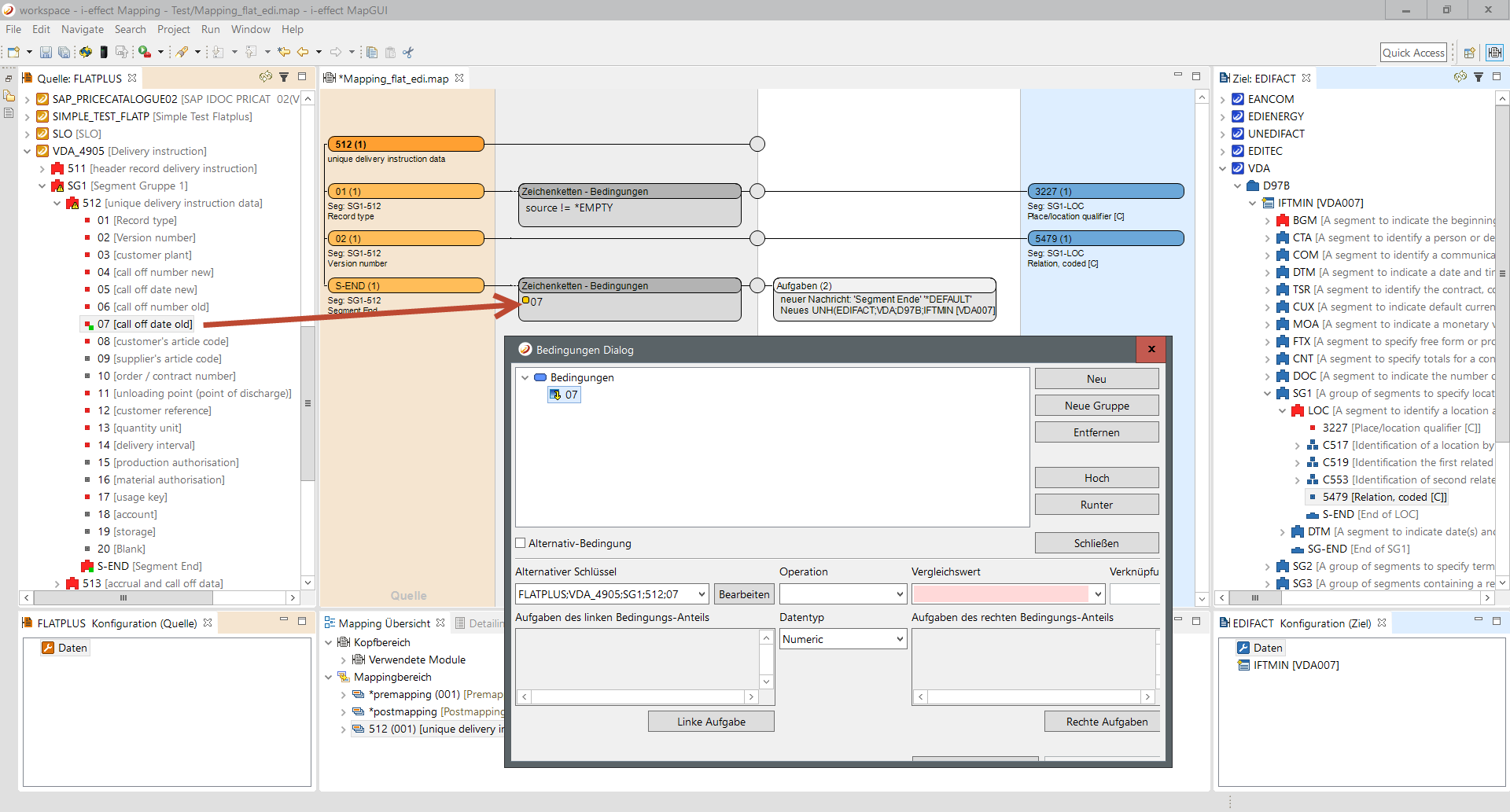
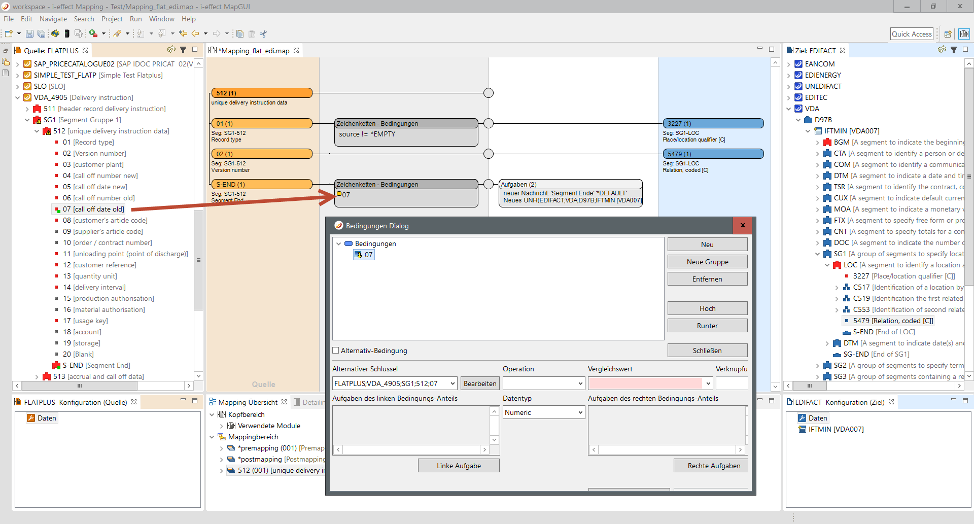
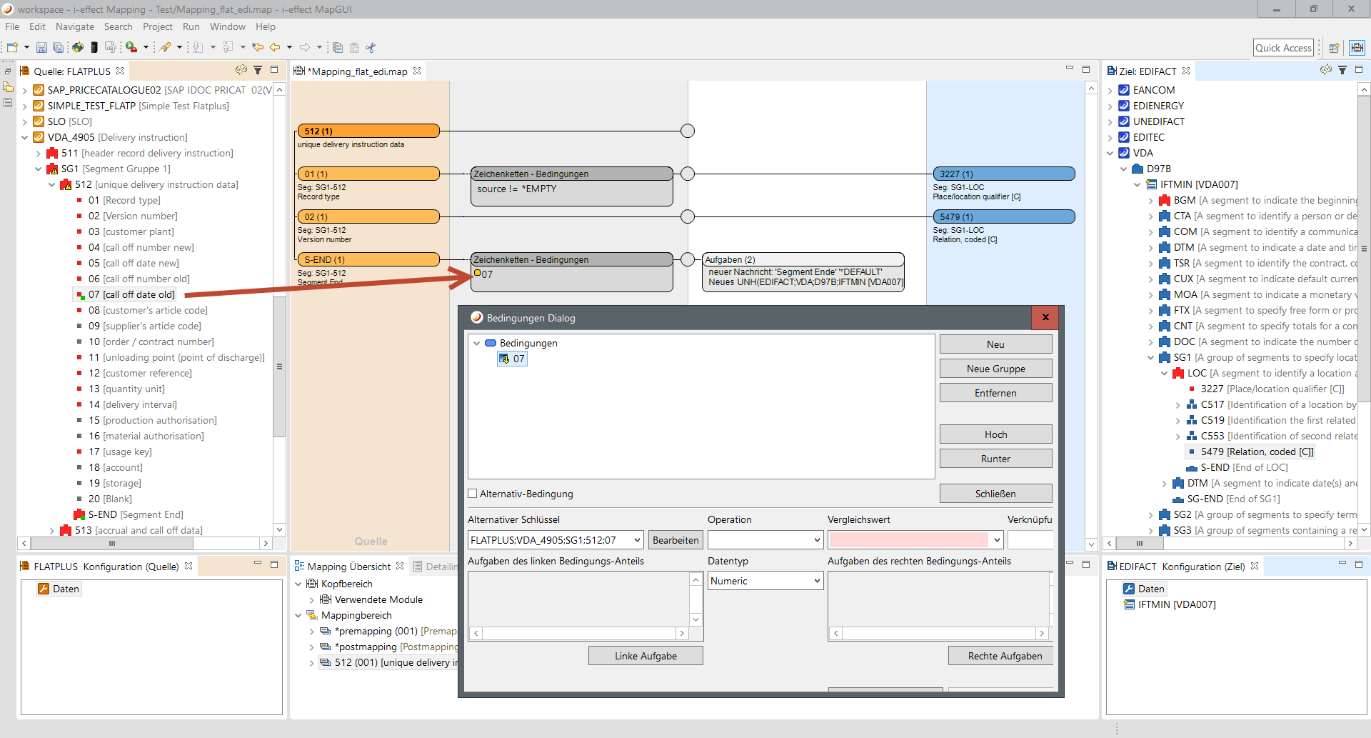
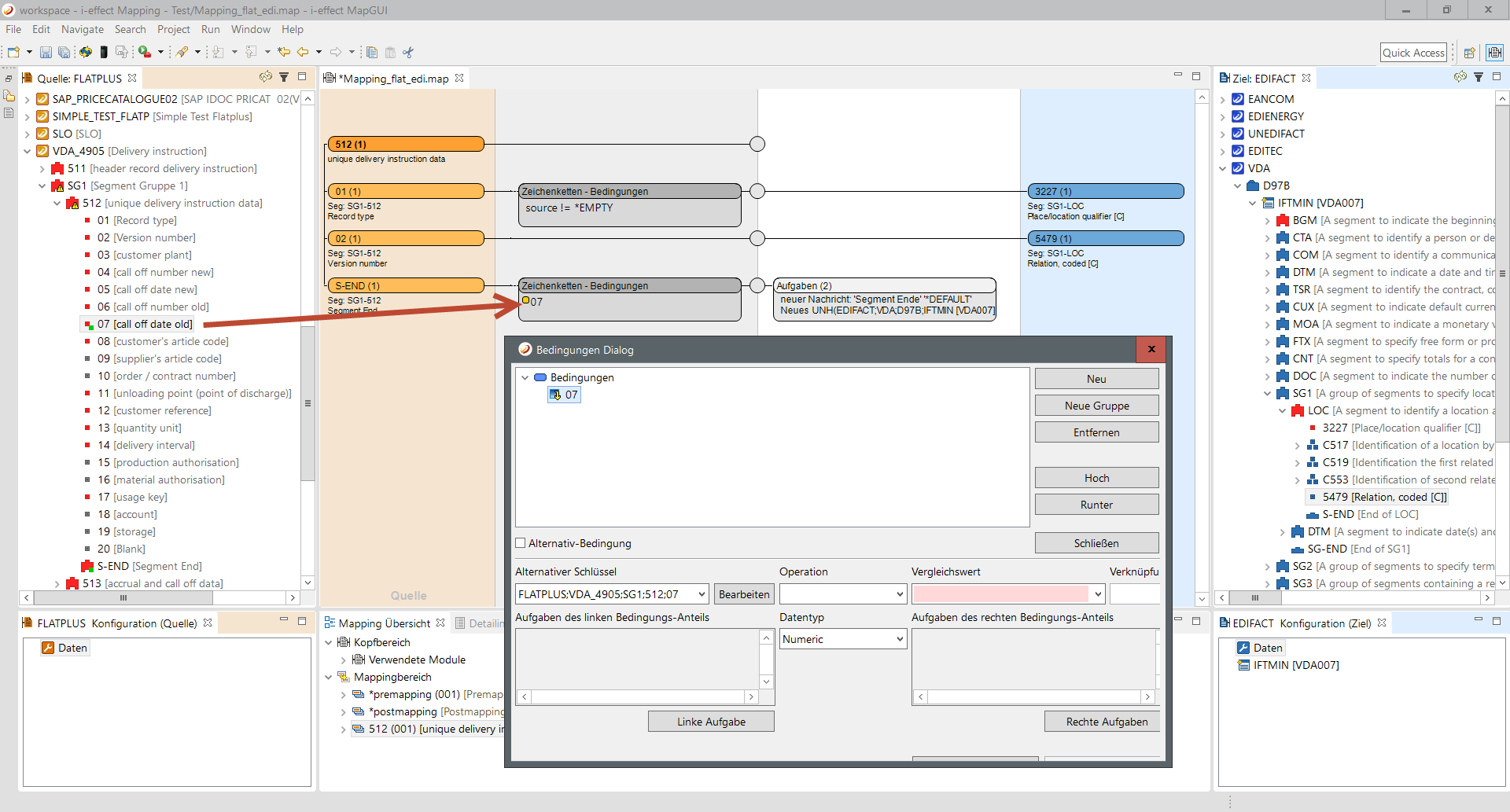
Bedingungen (2)

Mit einem Rechtsklick in dem Bereich öffnet sich ein Kontextmenü und ermöglicht das Hinzufügen von Bedingungen zu dem entsprechenden Mapping.

Es ist auch möglich via Drag&Drop ein Quellelement in den Bereich zu ziehen. Der Dialog für Bedinungen öffnet sich automatisch. In diesem Fall spricht man von einem referentiellen Wert, der für Vergleichsoperationen herangezogen wird.

Aufgaben (3)

In dem dritten Bereich  kann eine Liste von Aufgaben definiert werden, die auf einen zu mappenden Wert (und anderes) angewendet werden. Das erstellen einer Aufgabe kann mit einem Rechtsklick auf den Bereich durchgeführt werden:


Ziel (4)

Der Zielbereich nimmt Elemente aus der Zielsicht auf und verbindet sie mit dem nächst gelegenen (zeilenbasierenden) Quellelement. Es ist möglich auch in diesen Bereich ein Quellelement auf ein Zielelement direkt via Drag&Drop fallen zu lassen. Diese Form des Mappings wird noch im weiteren Verlauf des Textes genauer erläutert. An dieser Stelle soll nur erwähnt werden, dass es mit dieser Methode möglich ist, Werte aus einer oder mehreren Quellen zu vereinen.

Mappings im Editor deaktivieren

Innerhalb von einer Gruppe können einzelne Mappings, die im realen Mapping-Prozess keine Berücksichtigung finden, deaktiviert werden. Ein Mapping wird über sein Quellelement deaktiviert und reaktiviert. Mit einem Rechtsklick auf dem Quellelement kann aus dem erscheinenden Kontextmenü der Punkt Deaktiviere Mapping ausgewählt werden.


Deaktivierte Mappings werden weiterhin im Editor angezeigt, sind aber durchscheinend:

Darüber hinaus kann über das Kontextmenü des Gruppenfeldes ebenfalls eine komplette Mapping-Gruppe deaktiviert werden. Dazu wählen Sie einfach den übergeordneten Knoten aus.

JavaScript errors detected

Please note, these errors can depend on your browser setup.

If this problem persists, please contact our support.